Автоматизована інформаційна система підприємства ІС
"ЛЕОНОРМ-ІНФОРМ"
Увага! НІЦ "ЛЕОНОРМ" розпочав розробку нової версії 4.0 ІС "ЛЕОНОРМ-ІНФОРМ" ! Пропонуємо нашим клієнтам надсилати пропозиції для реалізації в новій версії 4.0 "ЛЕОНОРМ-ІНФОРМ" на електронну адресу підтримки: leonorminfo@gmail.com. У новій 4-ій версії "ЛЕОНОРМ-ІНФОРМ", ми плануємо реалізувати наступне: • Створити можливості підключення в одній базі даних файлів текстів документів, що розміщені в різних папках; • Розробити механізм формування та передачі даних для контекстного відображення детальної інформації щодо оновлення конкретних записів бази даних; • Розробити нове меню базового модуля Start 4 в стилі провідника Windows 11 та провести адаптацію ПЗ "ЛЕОНОРМ-ІНФОРМ" до нової версії Windows 11. • Розробити механізм формування та відображення інформації щодо оновлення конкретних записів бази даних тільки для документів, які присутні у фонді НД клієнта. • Створити новий режим формування передачі та відображення новин.
23.05.2024 року вийшла нова версія програми 3.4.1 системи "ЛЕОНОРМ-Інформ". Порівняно з версією 3.4.0 у версії 3.4.1 присутні такі новації: Нові функції: Розширено можливості для замовлення електронних документів - створено режим перегляду історії замовлень. Сворено можливість для користувачів самостійно перевіряти наявність нової версії ПЗ ("Сервіс" - "Оновлення ПЗ"). У діалозі "Відкрити.." при додаванні нової БД одразу відкривається вікно "Властивості БД". У "Властивості БД" виправлено дизайн. Тепер можна вказати шлях до БД вручну і додати по кнопці "Застосувати".
-
Документація оновлена відповідно до змін в програмі версії 3.4.1

21.12.2023 року вийшла версія програми 3.4.0 системи "ЛЕОНОРМ-Інформ". Порівняно з версією 3.3.7 у версії 3.4.0 присутні такі новації: Нові функції: Додано можливість створювати власні бази даних, як вибірку з бази “Стандарти, що діють на території України” на основі вибраних документів. Для Вибраного додано пункти меню в “Сервіс”: “Доповнити” і “Експорт БД”. Нова База Даних при створенні на основі Вибраного автоматично додається в розділ “Власні бази”. З нею можна проводити будь-які дії, як і з основною БД (індексація, архівація, переміщення, оновлення статусу документів, всі види пошуків, друк, формування звітів і т.ін.). При відкритті Вибраного, якщо Вибране не від поточної БД, тепер після підтвердження користувачем дозволяється його відкрити. Запуск активації нового ключа з самого Інформу. Для цього вибираєте меню: Сервіс -> Настройки -> Активація. Покращено механізм оновлення БД. Виправлено: - Помилку розблокування меню. - Відкриття шифрованих файлів документів. - Помилку формування дерева класифікації після некоректного завершення програми. - Перенос по стрічках значень складеного типу (наприклад “Ключові слова”).
02.03.2023 року вийшла версія програми 3.3.5 системи "ЛЕОНОРМ-Інформ". Порівняно з версією 3.3.3 у версії 3.3.5 присутні такі новації: Додано новий метод (WGET) завантаження з мережі Інтернет оновлень Програмного Забезпечення (ПЗ) і Баз Даних (БД). Створено можливість альтернативного завантаження з мережі Інтернет оновлень ПЗ і БД на випадок відсутності доступу до сервера НІЦ "ЛЕОНОРМ". Для цього використовується dropbox.com. Оптимізовано перевірку наявності нових версій ПЗ та БД при старті програми на випадок відсутності доступу до Інтернет, чи сервера НІЦ "ЛЕОНОРМ". Оновлено документацію та контактну інформацію НІЦ "Леонорм"
30.05.2019 року вийшла версія програми 3.1.2 системи "ЛЕОНОРМ-Інформ". Порівняно з версією 2.6.2 у версії 3.1.2 присутні такі новації: Новий інтерфейс меню в стилі Ribbon (Стрічка) Автоматичне оновлення програмного забезпечення Новий модуль TASKS: виконання завдань за розкладом в фоновому режимі Новий звіт "Видані за період" Новий режим оновлення статусів документів Спрощено режим "Замовлення документів" Максимально допустима кількість документів на при формуванні для друку або збереження у файл збільшена до 5000
Версія 3 враховує зауваження та пропозиції, що були надані користувачами, а також розвиток ОС Windows.
ІС "ЛЕОНОРМ–ІНФОРМ" — це система, що забезпечує інформаційно-нормативну підтримку спеціалістів підприємств та організацій у сферах: 1. Інформаційна система (ІС) «ЛЕОНОРМ-ІНФОРМ» - cучасний інформаційний фонд підприємства 1.1. Що таке ІС «ЛЕОНОРМ-ІНФОРМ» ? 1.2. Склад ІС «ЛЕОНОРМ-ІНФОРМ» 1.3. Які переваги має ІС «ЛЕОНОРМ-ІНФОРМ» над іншими системами? 1.4. Сім причин, чому вам необхідна ІС «ЛЕОНОРМ-ІНФОРМ» 1.5. Запитання, які найчастіше задають потенційні замовники ІС «ЛЕОНОРМ-ІНФОРМ» 1.6. Можливості для користувачів ІС «ЛЕОНОРМ-ІНФОРМ» версії 2 і вище 1.7. Вартість ліцензій програмних модулів «ЛЕОНОРМ-ІНФОРМ» 1.7.1. Технчна підтримка ІС «ЛЕОНОРМ-ІНФОРМ» 1.8. Вартість баз даних ІС «ЛЕОНОРМ-ІНФОРМ» 1. Інформаційна система (ІС) «ЛЕОНОРМ-ІНФОРМ» - cучасний інформаційний фонд підприємства Згадайте, скільки часу ви витрачаєте на пошук інформації про чинність стандартів (норм, правил і т.і.)? А скільки часу ви витрачаєте на замовлення та придбання потрібного документу? А скільки часу треба витратити на перевірку того, що в підрозділах підприємства знаходяться тільки чинні документи згідно ДСТУ ISO 9001? Згадали? А знаєте, що понад тисячу користувачів інформаційної системи «ЛЕОНОРМ-ІНФОРМ» вже забули про ці проблеми і отримують потрібну інформацію миттєво? Серед них: · регіональні центри стандартизації, сертифікації та метрології; · органи сертифікації та випробувальні лабораторії; · лабораторії ветеринарної медицини; · санітарно-епідеміологічні станції; · підприємства харчової промисловості; · підприємства металургії та машинобудування; · атомні та теплові електростанції; · вищі учбові заклади. 1.1. Що таке «ЛЕОНОРМ-ІНФОРМ» ? «ЛЕОНОРМ-ІНФОРМ» – це інформаційна система, в якій автоматизовані всі функції інформаційного фонду підприємства починаючи від пошуку інформації про чинність документу (стандартів, норм, правил тощо) і закінчуючи переглядом (або друком) потрібного документу на екрані комп’ютера. «ЛЕОНОРМ-ІНФОРМ» надає користувачу можливості: · шукати переліки потрібних НД за визначеними реквізитами (позначення, назви, класифікації, дати надання чинності і тощо); · переглядати на екрані монітора бібліографічну інформацію про чинність нормативних документів та змін до них; · переглядати тексти НД, які підключені до баз даних ІС „ ЛЕОНОРМ-ІНФОРМ”; · бачити інформацію про наявні НД в фонді підприємства на електронних та паперових носіях; · щомісячно отримувати в режимі ONLINE або по E-mail інформацію про зміни в НД; · замовляти необхідні Вам Офіційні копії НД в електронному вигляді; · створювати власні БД документів підприємства (конструкторську та технологічну документацію, документи системи якості і т.і.) і надавати доступ до них фахівцям підприємства по комп’ютерній мережі. 1.2. Склад ІС «ЛЕОНОРМ-ІНФОРМ» В склад ІС можуть бути включені 5 типів функціональних модулів та різні бази даних (БД). Модуль START | Надає користувачу можливість шукати та переглядати інформацію по всіх базах даних, що підключені до системи. Цей модуль повинен бути встановлений на кожний комп’ютер, який працює з системою «ЛЕОНОРМ-ІНФОРМ». | Модуль CОMM | Надає можливість користувачу вносити свої коментарі по будь-якому запису в будь-якій базі даних, а також дозволяє підключити до БД електронні тексти НД, які надає інша організація (крім НІЦ „ ЛЕОНОРМ”) або які створені в межах організації. Може встановлюватись на визначені робочі місця. | Модуль PROF | Дозволяє наповнювати будь-які БД, які створюються та ведуться в межах підприємства. Разом з модулем PROF можуть постачатися шаблони БД, які заповнюються користувачами самостійно. Модуль PROF встановлюється лише на робочі місця фахівців, які ведуть БД. Всі інші користувачі ІС «ЛЕОНОРМ-ІНФОРМ» можуть переглядати інформацію за допомогою модулів START. | Модуль LiB | Надає можливість автоматизувати всі функції ведення технічної бібліотеки – від створення каталогу книг (документів) і закінчуючи процесами контролю видачі/повернення книжок. | Модуль Admin | Забезпечує надання прав доступу до інформації різним категоріям користувачів інформаційного фонду по локальній мережі. | Модуль GUARD | Модуль GUARD дозволяє підключати електронні тексти документів та тексти змін і поправок до документа у форматі PDF до бази даних з можливістю їх захисту методом шифрування від несанкціонованого використання. При відкритті зашифрованого файлу PDF для перегляду, друку та копіювання поза програмою "ЛЕОНОРМ-ІНФОРМ" тепер у користувача вимагається пароль. Пароль захисту (шифрування) файлів PDF генерується модулем GUARD та залишається невідомим кінцевому користувачу, а лише передається між модулями системи "ЛЕОНОРМ-ІНФОРМ" для відкриття зашифрованих файлів. | Модуль Control | Модуль Control дозволяє віддалено спостерігати за активністю клієнтів зі встановленим ПО системи ІС "Леонорм-ІНФОРМ 3" і примусово завершувати їх роботу. |
Разом з модулями ІС «ЛЕОНОРМ-ІНФОРМ» можуть постачатися різні бази даних. Бази даних бувають двох видів: А. БД, які розроблені фахівцями НІЦ „ ЛЕОНОРМ”. Ці БД постачаються, як готовий продукт. Їх підтримку і оновлення забезпечує НІЦ „ ЛЕОНОРМ”. Підприємства-замовники не можуть вносити в БД ні які зміни, крім коментарів. Б. Шаблони БД. НІЦ „ ЛЕОНОРМ” надає підприємствам-замовникам шаблони БД, а підприємства самостійно наповнюють БД власною інформацією. На вимогу підприємств ми можемо розробити будь-які БД в різних сферах діяльності підприємств. Вимоги до комп’ютера: | процесор Intel / AMD з частотою 1800 MHz і вище; операційна система MS Windows 11/10/8/7; MS Internet Explorer 7 або більш новий; оперативна пам’ять 2048 Мб або більше; розширення екрану 1024*768 і вище; для встановлення системи необхідно 1000 Мб (+ об’єм, необхідний для відповідної бази даних) вільного місця на жорсткому диску.
|
1.3. Які переваги має ІС «ЛЕОНОРМ-ІНФОРМ» над іншими подібними системами? - Тільки в «ЛЕОНОРМ-ІНФОРМ» ви можете створити та підтримувати необмежену кількість баз даних різної структури.
Наприклад : - каталог стандартів України;
- класифікатори України;
- документація системи якості підприємств;
- електронний Реєстр Технічних регламентів України та пов’язаних з ними Європейських Директив;
- перелік галузевих стандартів, технічних умов та прирівняних до них інших нормативних документів України та колишнього СРСР, якими користуються промислові та аграрні підприємства та організації України ;
- інші БД.
- В ІС використовується єдине програмне забезпечення при роботі з будь-якою базою даних, а тому вам не потрібно витрачати час на освоєння нового програмного забезпечення.
- В разі необхідності розроблення нової БД, розробник надає Вам допомогу по її створенню. До речі, Ви можете придбати значну кількість шаблонів БД і самостійно їх наповнювати.
- Всі БД доступні користувачам локальної мережі. Ви можете самостійно надавати різні права доступу різним користувачам. Одні можуть лише переглядати інформацію, другі – вводити та коригувати дані.
- «ЛЕОНОРМ-ІНФОРМ» має розвинуту систему кольорових прапорців, які показують параметри різних дій по документу, наприклад:
А. документ вводиться, змінюється, скасується протягом місяця, кварталу, року; Б. документ є в фонді НД на електронному та/або паперовому носії; В. документ замовлено у постачальника і замовлення знаходиться на визначеній стадії; Г. наявні примітки до документу; Д. наявні зміни до даного документу в сеансі останього оновлення БД. 6. В ІС «ЛЕОНОРМ-ІНФОРМ» закладені функції одразу 3-х різних інформаційних систем: · А. інформаційно-пошукової системи. · Б. технічної бібліотеки підприємства. · В. фонду нормативних документів. 7. Крім постачання програмного забезпечення та баз даних ІС «ЛЕОНОРМ-ІНФОРМ», розробник надає підприємствам повний спектр послуг щодо експлуатації та розвитку «ЛЕОНОРМ-ІНФОРМ», а саме: · технічну підтримку; · навчання та підвищення кваліфікації персоналу; · розроблення та наповнення індивідуальних БД; · систематичне оновлення БД, що постачаються; · розроблення додаткових можливостей ІС «ЛЕОНОРМ-ІНФОРМ» за індивідуальними замовленнями. 1.4. Сім причин, чому Вам необхідна ІС «ЛЕОНОРМ-ІНФОРМ» : · Ви кожну мить можете здійснювати моніторинг та контроль чинності нормативних документів згідно зі стандартами ДCTУ ISO 9001 та/або ДСТУ ISO 17025. · По кожному НД Ви миттєво знайдете інформацію про чинність НД, дату впровадження (відміни), наявність змін/поправок. · Ви можете створити власні списки (реєстри) НД за вибраними Вами темами і постійно їх оновлювати. · Ви будете бачити інформацію про наявність всіх примірників НД, які знаходяться інформаційному фонді підприємства. · Ви можете переглядати повні тексти електронних НД на комп’ютерах, які включені в локальну мережу. · Ви можете щомісячно отримувати оновлення баз даних щодо чинності НД по E-mail або на компакт-дисках. · Ви суттєво зменшите витрати часу на формування та актуалізацію фонду нормативних документів. · Ви можете створювати свої власні тематичні бази даних для внутрішніх документів підприємства (наприклад, конструкторська та технологічна документація, паспорти та інструкції на прилади, документація системи якості, договори, графіки і т.д.) та надавати користувачам право доступу до цієї інформації. 1.5. Запитання, які найчастіше задають потенційні замовники та користувачі ІС «ЛЕОНОРМ-ІНФОРМ». 1. Чи забезпечуєте ви технічну підтримку та консультації щодо використання вашого продукту? Так, ми забезпечуємо технічну підтримку наших продуктів протягом їх життєвого циклу. Протягом 6-ти місяців з моменту продажу ІС «ЛЕОНОРМ-ІНФОРМ» технічна підтримка забезпечується безкоштовно, далі клієнт оплачує технічну підтримку згідно з прайсом. 2. Чи працює «ЛЕОНОРМ-ІНФОРМ» в локальній мережі і скільки користувачів можуть працювати з системою? ІС «ЛЕОНОРМ-ІНФОРМ» постачається як мережева система. На одному комп’ютері вона працює як локальна система. В локальній мережі вона працює як файл-серверна система. Більше 50% користувачів ІС працюють в локальній мережі. Найбільше замовники встановили в себе 90-120 робочих місць. 3. Бази даних, які ви постачаєте потрібно купувати для кожного комп’ютера? Ні. Будь-яка база даних постачається на систему, а кількість користувачів ви регулюєте кількістю придбаних модулів START. Таким чином, чим більше користувачів ви підключаєте до системи, тим менше вартість баз даних в розрахунку на одного користувача. 4. Ми купили ліцензію на 5 робочих місць. Чи можемо ми пізніше докупити додатково робочі місця? Ви можете в будь-який час розширити кількість користувачів системи шляхом придбання додаткових ліцензій. 5. Як часто Ви можете оновлювати бази даних каталогів стандартів? Всі бази даних які постачає НІЦ „ ЛЕОНОРМ” оновлюються. Так, „Каталог стандартів України” оновлюється щомісячно після виходу з друку місячного Інформаційного покажчика стандартів. Інші БД оновлюються щоквартально або щорічно.
6. Чи можете ви допомогти створити індивідуальні бази даних для кожного підприємства? Так, на ваше замовлення ми можемо розробити структури будь-яких БД в різних сферах і налагодити систему під їх використання.
7. Які ще бази даних можна використовувати з «ЛЕОНОРМ-ІНФОРМ»? В рамках ІС «ЛЕОНОРМ-ІНФОРМ» підприємства використовують понад 30 видів різних БД. Зокрема, Електронний каталог бібліографічних описів національних та міждержавний стандартів України. Містить інформацію про ДСТУ, ДСТУ Б, КНД, РСТУ, ГОСТ, ... | Електронний Реєстр Технічних регламентів України та пов’язаних з ними Європейських Директив, в тому числі «Нового підходу» ... | Нормативні документи в галузі будівництва | Метрологія та вимірювання. Електронний каталог нормативних документів забезпечення єдності вимірювань. | Нормативно-правові документи ветеринарної медицини та безпечності харчових продуктів. |
Крім цих БД, ви можете замовити інші. До речі ми можемо їх також наповнювати та оновлювати за окремими замовленнями
8. Чи існують в «ЛЕОНОРМ-ІНФОРМ» ефективні засоби контролю чинності НД? Так, за допомогою різноманітних кольорових прапорців ви можете бачити на екрані монітору всі НД: - які прийняті, але ще не набули чинності; - рішення про відміну яких прийнято, але вони ще діють; - які вже відмінені; - до яких є зміни і т.і. Крім того ви можете роздрукувати звіти про стан документів.
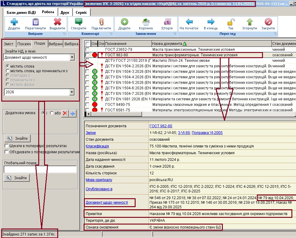
9. У нас на підприємстві є технічна бібліотека. Чи можемо ми в «ЛЕОНОРМ-ІНФОРМ» створити базу даних бібліографічних описів книг та надати цю інформацію користувачам? Так. Ви можете придбати модуль LiB і автоматизувати всі функції технічної бібліотеки. Так роблять десятки підприємств. 10. Ми хочемо надати різні права доступу до інформації різним користувачам «ЛЕОНОРМ-ІНФОРМ», щоб одні могли тільки переглядати інформацію, а інші могли створювати та наповнювати бази даних. Як це можна зробити? За допомогою модулю Admin ви вирішите ці проблеми. Це краще робити, якщо у вас в системі працюють різні модулі START, COMM, PROF, LiB. 11. Які в програмі «ЛЕОНОРМ-ІНФОРМ» є можливості для того, щоби після оновлення бази даних „Каталог стандартів України” дізнатися: для яких стандартів відбулися
зміни в
бібліографічних описах НД?
Для цього в
системі «ЛЕОНОРМ-ІНФОРМ» Ви можете : -
Для пошуку документів, щодо яких відбулися будь-які
зміни відносно попереднього стану БД на вкладці "Пошук" вказати критерій:
Знайти НД, в яких «Ознака оновлення» дорівнює «33»
-

-
Для перегляду
детальних бібліографічних описів НД,
в яких відбулися зміни згідно ІПС- скористатися режимом "Пошук" або
"Вибірка", вказавши у критерії вибору "Опубліковано в" та значення -
останній ІПС, наприклад "ІПС
3-2026" ;
У відкритій базі даних використати спеціальний звіт "Зміни згідно ІПС", вказавши в умові формування звіту: останній ІПС, наприклад "ІПС
3-2026" Для пошуку
документів, щодо яких відбулися зміни згідно наказів «УкрНДНЦ» з початку року у «ЛЕОНОРМ-ІНФОРМ»
на вкладці "Пошук" необхідно вказати критерій: Знайти НД, в яких «Документ
щодо чинності» містить слова «2026»

12. Які в програмі «ЛЕОНОРМ-ІНФОРМ» є можливості для того, щоби
з бази даних „Каталог стандартів України” отримати перелік стандартів, що видані
за конкретний період? Для
пошуку документів, документів, що видані за конкретний період, наприклад,
березень 2026 р. у
«ЛЕОНОРМ-ІНФОРМ» на вкладці "Пошук" необхідно вказати критерій:
Знайти НД, в яких «Дата видання» в інтервалі між «01.03.2026»
та «31.03.2026»

1.6. Можливості ІС «ЛЕОНОРМ-ІНФОРМ» версії 2 1. Додано новий пошук в системі, який дозволяє шукати інформацію за багатьма критеріями одночасно; 2. Створена нова ефективна система розрахунку часу, який залишився до моменту: - впровадження нових документів; - відміни (заміни) старих документів. Згідно з ДСТУ ISO 9001 та ДСТУ ISO 17035 підприємства (лабораторії) повинні забезпечувати наявність на робочих місцях тільки чинних документів. Система розрахунку дат дозволить постійно „моніторити” ці процеси. 3. Створена система маркування кольоровими прапорцями документів. Відтепер, не входячи в бібліографічний опис НД ви можете побачити на екрані монітору: · документи,які будуть введені (замінені) протягом місяця (кварталу, року); · документи, які будуть скасовані протягом місяця (кварталу, року); · документи, до яких в БД є примітки; · документи, які є в БД або в фонді НД на електронному або паперовому носіях; · документи, які були оновлені в останньому сеансі оновлення БД. 4. Ви можете замовити потрібні НД та зміни до них безпосередньо з свого робочого місця та контролювати процес виконання замовлення починаючи від формування реєстру потрібних документів і закінчуючи реєстрацією отриманих примірників НД. 5. Розроблені нові звіти, яки ви можете побачити на екрані або роздрукувати в будь-який момент, зокрема: - реєстр НД, які стануть чинними протягом місяця (кварталу, року); - реєстр НД, термін дії яких закінчується протягом місяця (кварталу, року); - реєстр НД, які були оновлені в БД за період; - реєстр НД, які є в фонді на електронних (паперових) носіях; - реєстр НД, які були замовлені за період; - реєстр НД, які були придбані за період. За вимогою користувачів ми можемо розробити додаткові звіти. 6. Створена можливість вибору полів для відображення в табличному представленні а також у відображенні короткого та повного бібліографічного опису НД. Розширено налаштування друку з можливістю вибору необхідних полів з переліку запропонованих. 7. Автоматизовано оновлення програмного забезпечення для з офіційного інтернет-сайту в межах технічної підтримки 8. Враховано низку пропозицій найбільш досвідчених користувачів ІС ЛЕОНОРМ-ІНФОРМ, які надійшли в НІЦ «ЛЕОНОРМ» за роки попередньої експлуатації цієї ІС. 1.7. Вартість ліцензій на програмні модулі ІС ЛЕОНОРМ-ІНФОРМ. Код | Найменування | Ціна з 01.10.2025, грн. (з ПДВ) | | модуль START версії 3 | | 6211-1 | 1 робоче місце | 5700-00 | | модуль PROF | | 6011 | 1 робоче місце | 5760-00 | | модуль LiB | | 6013 | 1 робоче місце | 2772-00 | | модуль ADMIN | | 6014 | 1 робоче місце | 7920-00 | | модуль COMM | | 6015 | 1 робоче місце | 3600-00 | | модуль GUARD | | 6016 | 1 робоче місце | 3600-00 | | модуль CONTROL | | 6019 | 1 робоче місце | 3960-00 |
При замовленні 3-х та більше робочих місць - надаються знижки ! 1.7.1. Технічна підтримка ІС «ЛЕОНОРМ-ІНФОРМ» Технічна підтримка ІС передбачає надання консультацій по E-mail або телефону щодо встановлення та експлуатації програмного забезпечення ІС. Для її замовлення користувачам ЛЕОНОРМ-ІНФОРМ необхідно оформити платну підписку на технічну підтримку. Платна технічна підтримка оформляється як надання послуги "Інформаційно-Технологічного Супроводу ІС". В вартість Інформаційно-Технологічного Супроводу входять: - консультації по E-mail та телефону щодо встановлення, впровадження та експлуатації ІС; - оперативне вирішення проблем щодо встановлення, впровадження та експлуатації ІС за допомогою програми віддаленого доступу TeamViewer; - допомога у відновленні інформації баз даних ІС у випадку виникнення аварійних ситуацій; - можливість отримувати оновлення програмного забезпечення ІС; - надання інформації про появу нових версій (модифікацій) ІС; - можливість звертатися із складними питаннями до розробників систем; - надання знижок на придбання нових версій ІС. В залежності від суми, яку клієнт сплачує за послугу Інформаційно-Технологічного Супроводу ІС та обсягу замовлених робіт і на основі погодження між Замовником та Розробником ІС можуть виконуватись: 1. Модифікація існуючих форм і звітів за індивідуальними вимогами Замовника. 2. Оптимізація ІС під умови функціонування конкретного підприємства. 3. Зміна та розширення структур БД за індивідуальними вимогами Замовника. 4. Розроблення додаткових форм за індивідуальними вимогами Замовника. 5. Розроблення додаткових функціональних можливостей ІС за індивідуальними вимогами Замовника. 6. Розроблення програм конвертування існуючої у Замовника інформації на електронних носіях в структури ІС та перенесення інформації в бази даних замовника. код | найменування | ціна. | 6020 | Інформаційно-Технологічний супровід протягом року | 25% вартості модуля |
Для кожного модуля системи технічна підтримка на 12 місяців складає 25% від вартості модуля. Користувач отримує абонемент на технічну підтримку. Перейти до On-line підтримки "ЛЕОНОРМ-ІНФОРМ" 1.8. Бази даних ІС «ЛЕОНОРМ-ІНФОРМ» Код | Назва бази даних | Ціна (з ПДВ) | “Електронний каталог бібліографічних описів національних та міждержавних стандартів України”
(Містить інформацію про ДСТУ, ДСТУ Б, ДСТУ ISO, ДСТУ EN,
ДСТУ IEC, ГОСТ,
...) | 6007 | Електронний каталог бібліографічних описів національних та міждержавних стандартів України. (інформація станом на 01.01.2026 року) |
6000-00 | 7007-26 | Щомісячне оновлення електронного каталогу бібліографічних описів національних та міждержавних стандартів України на 2026 р. Ключ доступу для оновленя з веб-порталу “ЛЕОНОРМ” в режимі ONLINE | 12000-00 | 7007-26-1 | Щомісячне оновлення електронного каталогу бібліографічних описів національних та міждержавних стандартів України на 1-е півріччя 2026 р. Ключ доступу для оновлення з веб-порталу "Леонорм" в режимі ONLINE |
6300-00 | 7007-26-2 | Щомісячне оновлення електронного каталогу бібліографічних описів національних та міждержавних стандартів України на на 2-е півріччя 2026 р. Ключ доступу для оновлення з веб-порталу "Леонорм" в режимі ONLINE |
6300-00 | 2307-26 | Щомісячне оновлення електронного каталогу бібліографічних описів національних та міждержавних стандартів України на 2026 р. Річна передплата. Постачання по E-mail | 12600-00 | 2307-25-1 | Щомісячне оновлення електронного каталогу бібліографічних описів національних та міждержавних стандартів України на на 1-е півріччя 2026 р. Річна передплата. Постачання по E-mail |
6600-00 | 2307-25-2 | Щомісячне оновлення електронного каталогу бібліографічних описів національних та міждержавних стандартів України на на 2-е півріччя 2026 р. Річна передплата. Постачання по E-mail |
6600-00 | 7007-25 | Щомісячне оновлення електронного каталогу бібліографічних описів національних та міждержавних стандартів України на 2025 р. Ключ доступу для оновлення з веб-порталу "Леонорм" в режимі ONLINE |
10800-00 | 2307-25 | Щомісячне оновлення електронного каталогу бібліографічних описів національних та міждержавних стандартів України на 2025 р. Річна передплата. Постачання по E-mail | 11430-00 | Спеціалізовані бази | 6570 | Метрологія та вимірювання. Електронний каталог стандартів (ДСТУ та ГОСТів) з забезпечення єдності вимірювань (інформація станом на початок поточного року) | 1440-00 | 6323 | Нормативні документи в галузі будівництва. Електронний каталог нормативних документів (інформація станом на початок поточного року) | 3564-00 | 6323-26 | Нормативні документи в галузі будівництва. Електронний каталог нормативних документів. Оновлення на 2026 р. Ключ доступу для оновлення з веб-порталу "ЛЕОНОРМ" в режимі ONLINE | 4800-00 | 6323-25 | Оновлення електронного каталогу «Нормативні документи в галузі будівництва» за 2025 р. Ключ доступу для оновлення з веб-порталу "Леонорм" в режимі ONLINE | 4800-00 | 6501 | Нормативно-правові документи у сфері безпечності харчових продуктів та ветеринарної медицини. База даних містить тексти документів, що регулюють безпечність харчових продуктів та ветеринарну діяльність в Україні (інформація станом на
31.03.2026 року) | 2400-00 | “Реєстр Технічних регламентів України та пов’язаних з ними Європейських Директив” | 6571 | Реєстр Технічних регламентів України та пов'язаних з ними Європейських Директив (інформація станом
на початок поточного року) |
4800-00 | 6571-25 | Щомісячне оновлення Реєстру Технічних регламентів України та пов'язаних з ними Європейських Директив на 2025 р. Ключ доступу для оновлення з веб-порталу "ЛЕОНОРМ" в режимі ONLINE | 6210-00 |
Каталоги нормативних документів – бази даних * Електронні каталоги нормативних документів на компакт-диску – це найефективніший засіб для пошуку інформації про нормативні документи. Електронні каталоги нормативних документів є розширеними електронними версіями друкованих видань і призначені для підприємств, що активно використовують комп’ютери у своїй діяльності. Електронні каталоги нормативних документів не містять текстів стандартів, але вони дозволять Вам швидко і зручно сформувати та надіслати замовлення на потрібні стандарти по електронній пошті. Порівняно з друкованими виданнями електронні катлоги з програмним забезпеченням «ЛЕОНОРМ-ІНФОРМ» мають такі переваги: Ви швидко знайдете потрібну інформацію в базі даних; Ви можете швидко замовити потрібні тексти стандартів, бази даних, каталоги та інші продукти і надсилати замовлення по мережі Інтернет зі свого робочого місця.
Увага! Тексти нормативних документів не входять до складу електронних каталогів нормативних документів. Ви можете окремо замовити офіційні копії нормативних документів на електронних носіях. Отримані тексти легко підключаються до електронних каталогів і їх можна переглядати на екранах моніторів. Електронний каталог стандартів IC «ЛЕОНОРМ–ІНФОРМ» забезпечує фахівців підприємства постійним оперативним доступом до чинних стандартів та дозволяє відслідковувати новини стандартизації у визначеній галузі. ------------------------------ * - Згідно з ДСТУ 3017:2015 "Інформація та документація. Видання. Основні види. Терміни та визначення понять" п.4.9.5.4 Каталог - це довідкове, або інформаційне, або рекламне видання, що містить систематизований перелік наявних предметів і послуг із короткими відомостями про них. Електронний каталог бібліографічних описів національних та міждержавний стандартів України Містить: | повний перелік чинних, замінених і скасованих стандартів, включаючи зміні та поправки до них; інформацію з офіційних каталогів національних (ДСТУ) та чинних в Україні міждержавних (ГОСТ) стандартів; класифікацію нормативних документів за НК 004; розширений бібліографічний опис (23 реквізити, в тому числі анотації та ключові слова стандартів) нормативного документа; щомісячну інформацію про нові прийняті, замінені та скасовані стандарти, а також прийняті зміни (поправки) до них (за умови придбання абонементу на оновлення);
| Дозволяє: | шукати та формувати переліки діючих документів за всіма реквізитами бібліографічних описів (словами в назві документа, позначенням, анотаціями, ключовими словами, датам і т.ін.); переглядати бібліографічний опис кожного нормативного документа; переглядати та друкувати тексти НД (за умови підключення електронних текстів); формувати та зберігати особисті тематичні добірки документів бази даних; працювати з базою даних декільком користувачам одночасно, використовуючи локальну комп’ютерну мережу (у разі придбання багатокористувацької ліцензії); щомісячно оновлювати інформацію базу даних з електронного носія або через мережу Інтернет (за наявності абонемента на оновлювання).
|
Важливою перевагою цієї бази даних є повна інтеграція в ній необхідної інформації та історія змін з 1990 року по сьогоднішній день
|

 |
База даних «Електронний Реєстр Технічних регламентів України» для ІС «ЛЕОНОРМ-інформ» |
05.01.2026 р.
вийшло оновлення БД "Електронний Реєстр Технічних регламентів України та пов’язаних з ними Європейських директив" (станом на
05.01.2026 р.)
У
черговому оновленні
бази даних
актуалізовано низку текстів
документів, а також
Перелік технічних регламентів України; Перелік призначених органів з оцінки відповідності (ООВ) та визнаних незалежних організацій (ВНО); Реєстр випробувальних лабораторій
та бібліографічні описи переліків стандартів
та додано Міністерство економіки, довкілля та сільського господарства
України, Наказ від 16.12.2025 № 3238 “Про затвердження Змін, що
вносяться до Переліку національних стандартів для цілей застосування
Технічного регламенту низьковольтного електричного обладнання,
затвердженого постановою Кабінету Міністрів України від 16.12.2015 №
1067”; Міністерство економіки, довкілля та сільського господарства
України, Наказ від 16.12.2025 № 3212 “Про затвердження Змін, що
вносяться до Переліку національних стандартів для цілей застосування
Технічного регламенту засобів індивідуального захисту”; КМ України,
Постанова 10.12.2025 № 1653 "Про внесення змін до деяких актів Кабінету
Міністрів України щодо діяльності Міністерства економіки, довкілля та
сільського господарства"; КМ України, Постанова від 10.12.2025 № 1630
"Про затвердження Технічного регламенту машин". Увага!
Уряд України поновив з 1 січня 2025 року планові перевірки органами
ринкового нагляду нехарчової продукції, які були тимчасово призупинені
на період дії воєнного стану, а також державний контроль нехарчової
продукції митними органами.


Для виконання стратегії Уряду щодо реалізації «промислового безвізу» в Україні протягом останнього часу було прийнято низку нормативно-правових актів, що стосуються Технічних регламентів України. Ми завжди йдемо в ногу із часом, тримаючи руку на пульсі! Пропонуємо Вам придбати базу даних «Електронний Реєстр Технічних регламентів України та пов’язаних з ними Європейських Директив» з оновленням протягом 2024 року, яка дозволить Вам мати не тільки актуальну інформацію щодо текстів самих Регламентів та пов’язаних з ними нормативно-правових актів із своєчасним внесенням змін, але й завжди актуалізований перелік державних стандартів, що необхідні для застосування Технічних регламентів та надання їм презумпції відповідності! Важливою перевагою від усіх інших інформаційних джерел є повна інтеграція в цій базі всієї необхідної інформації та історія змін з 1 січня 2013 року по сьогоднішній день. Увага! Тексти стандартів не входять до складу бази даних. Ця база даних є корисною як для імпортерів та експортерів, так і для органів з оцінки відповідності та випробувальних лабораторій. За допомогою цієї бази Ви швидко можете знайти потрібні Вам нормативно-правові документи та замовити потрібні стандарти. Електронна база даних з програмним забезпеченням «Леонорм-ІНФОРМ» дозволяє переглядати та друкувати електронні версії текстів нормативно-правових документів та надає можливість відразу бачити всі пов’язані інформаційні об’єкти стосовно певного технічного регламенту. Рекламний бюлетень з детальним описом та бланком замовлення нової бази даних "Електронний Реєстр Технічних регламентів України та пов’язаних з ними Європейських Директив, в тому числі «Нового підходу»">>> Звертайтесь за телефонами (050) 8065311, (032) 260-11-51, або Е-mail: mark@leonorm.lviv.ua. Код для замовлення цієї бази даних = 6571. Замовити в Інтернет-магазині >>> Пропонуємо Вам переглянути відео, яке ознайомить Вас з основними можливостями бази даних "Електронний Реєстр Технічних регламентів України та пов’язаних з ними Європейських Директив, в тому числі «Нового підходу»..." (https://youtu.be/sYhG7PyynbY) |
ТОВ «НІЦ «ЛЕОНОРМ»
продовжує постачання нового інформаційного продукту - актуалізованої Бази Даних «Нормативно-правові документи у сфері безпечності харчових продуктів та ветеринарної медицини»!
Ця спеціалізована
повнотекстова База даних містить
документи, що регулюють безпечність
харчових продуктів та ветеринарну
діяльність в Україні, переліки
стандартів; загальні настанови стосовно
правил ЄС щодо імпорту та транзиту живих
тварин і продуктів тваринного
походження; методичні рекомендації щодо
застосування законодавства у сфері
органічного виробництва, обігу та
маркування органічної продукції та інші
довідкові матеріали. Україна починає
масштабну реформу у сфері ветеринарії та
сільського господарства, яка наближає
галузь до стандартів ЄС. 02.03.2026
набрав чинності Закон від 16.12.2025 №
4718-IX «Про внесення змін до деяких
законів України щодо приведення
регулювання у сферах ветеринарної
медицини, благополуччя тварин і кормів у
відповідність з актами права
Європейського Союзу», який передбачає
прозорі правила: від догляду за бджолами
до контролю за здоров'ям худоби.
Особливий акцент – на безпеці продуктів
харчування. Використання антибіотиків у
тваринництві буде під суворим
моніторингом, а реклама ветеринарних
ліків за рецептом стане доступною лише
фахівцям. Також вступає в дію Закон
України «Про ветеринарну медицину та
благополуччя тварин» (№ 1206-IX). Це
системне оновлення правил у сфері
здоров’я тварин, яке формує сучасну
модель державного контролю та підвищує
стандарти їх благополуччя. Цей Закон
створює нові правила для всіх —
власників тварин, фермерів, операторів
ринку, ветеринарних лікарів і
споживачів. (інформація станом на
31.03.2026 р.).
З
грудня
2025 року
по березень 2026 року в цій базі даних оновлено
нормативно-правові акти; Тематичні переліки бібліографічних описів
стандартів; Реєстри органів з сертифікації продукції та
випробувальних лабораторій; низку нормативно-правових актів та
текстів регламентів та директив ЄВРОПЕЙСЬКОГО ПАРЛАМЕНТУ І РАДИ ЄС,
що стосуються безпечності харчових продуктів та ветеринарної
діяльності, а також додано такі документи: МІНІСТЕРСТВО ЕКОНОМІКИ,
ДОВКІЛЛЯ ТА СІЛЬСЬКОГО ГОСПОДАРСТВА
УКРАЇНИ, Наказ від 27.02.2026 № 3450
"Про затвердження Положення про
експертну комісію щодо дослідження та
погодження специфікацій
сільськогосподарської продукції
(сільськогосподарських товарів),
харчових продуктів, спиртних напоїв, вин
/ продуктів винних ароматизованих,
заявок на реєстрацію традиційних
гарантованих особливостей"; МІНІСТЕРСТВО
ЕКОНОМІКИ, ДОВКІЛЛЯ ТА СІЛЬСЬКОГО
ГОСПОДАРСТВА УКРАЇНИ, Наказ від
20.02.2026 № 2892 "Про затвердження
Вимог до інкубаторіїв (інкубаційних
цехів) та потужностей з утримання
свійської птиці"; МІНІСТЕРСТВО ЕКОНОМІКИ,
ДОВКІЛЛЯ ТА СІЛЬСЬКОГО ГОСПОДАРСТВА
УКРАЇНИ, Наказ від 04.02.2026 № 1839
"Про внесення змін до Положення про
ідентифікацію та реєстрацію коней";
МІНІСТЕРСТВО ЕКОНОМІКИ, ДОВКІЛЛЯ ТА
СІЛЬСЬКОГО ГОСПОДАРСТВА УКРАЇНИ, Наказ
від 19.01.2026 № 801 "Про затвердження
Вимог до молока, молочних продуктів та
пастоподібних жирів"; МІНІСТЕРСТВО ЕКОНОМІКИ,
ДОВКІЛЛЯ ТА СІЛЬСЬКОГО ГОСПОДАРСТВА
УКРАЇНИ, Наказ від 09.01.2026 № 362 "Про
затвердження Змін до Інструкції з
товарознавчої оцінки та маркування
м'яса"; МІНІСТЕРСТВО РОЗВИТКУ ЕКОНОМІКИ,
ТОРГІВЛІ ТА СІЛЬСЬКОГО ГОСПОДАРСТВА
УКРАЇНИ, Наказ від 15.12.2025 № 3166
"Про внесення змін до наказу
Міністерства аграрної політики та
продовольства України від 31 липня 2023
року N 1450"; ВР України, Закон від
16.12.2025 № 4718-IX "Про внесення змін до деяких законів України
щодо приведення регулювання у сфері ветеринарної медицини та у сфері
благополуччя тварин у відповідність до актів права Європейського
Союзу"; МІНІСТЕРСТВО ОХОРОНИ ЗДОРОВ'Я УКРАЇНИ, Наказ № 1858 від
10.12.2025 р."Про затвердження Правил дослідження міграції складових
елементів матеріалів і предметів з пластику, призначених для
контакту з харчовими продуктами, та переліку модельних середовищ,
які повинні використовуватися для дослідження міграції складових
елементів матеріалів і предметів з пластику, призначених для
контакту з харчовими продуктами"; МІНІСТЕРСТВО ЕКОНОМІКИ, ДОВКІЛЛЯ
ТА СІЛЬСЬКОГО ГОСПОДАРСТВА УКРАЇНИ, Наказ від 09.12.2025 № 2886 "Про
затвердження Спеціальних вимог до відбору зразків, а також методів
(методик) проведення лабораторних досліджень (випробувань) для
окремих груп матеріалів і предметів, призначених для контакту з
харчовими продуктами".
Увага! Тексти стандартів не входять до складу бази даних.
Код для замовлення бази даних "Нормативно-правові документи у сфері безпечності харчових продуктів та ветеринарної медицини" = 6501. Для нових клієнтів необхідно придбати ще робоче місце системи «Модуль START» - код 6211-1.


Код для замовлення
цієї бази даних
= 6501.
Ціна
бази даних сладає 2400 гривень
(включно з ПДВ).
Ви можете завантажити та переглянути рекламний буклет
із більш детальною інформацією про цю базу
даних (BD_BezpXarProd_VetMed).
Для замовлення
звертайтесь за телефонами (050) 8065311, (032) 260-11-51, або Е-mail:
mark@leonorm.lviv.ua.
|
Шаблони баз даних ІС «ЛЕОНОРМ-ІНФОРМ» Шаблони баз даних — це порожні бази даних визначеної структури, в які користувач може вводити інформацію самостійно. Шаблони БД постачаються з 3 тестовими записами, які можуть бути видалені. Інформація в такі Б вноситься за допомогою модуля PROF. Зі створеними БД можна також працювати (локально та в мережі) з модулем START, використовуючи весь його функціонал. Наприклад, набір полів для вводу в БД на основі шаблону «Каталог галузевих стандартів» відповідає реквізитам бази «Електронний каталог бібліографічних описів національних та міждержавних стандартів України», а шаблон «Каталог технічної бібліотеки» дає можливість вносити інформацію за такими реквізитами: автор видання, назва видання, видавництво, тип, рік, дата видання та ін. Перелік шаблонів БД, які постачає НІЦ «ЛЕОНОРМ», наведений в таблиці. На Ваше замовлення НІЦ «ЛЕОНОРМ» може підготувати шаблони інформаційних БД з різних галузей діяльності Вашого підприємства. |
код | найменування | ціна з 01.10.2023, грн. (з ПДВ) | 6012-1 | Шаблон „Каталог галузевих стандартів” | 396-00 | 6012-2 | Шаблон „Каталог технічних умов” | 396-00 | 6012-3 | Шаблон „Каталог технічної бібліотеки” | 396-00 | 6012-4 | Шаблон „Каталог документів системи якості” | 396-00 | 6012-5 | Шаблон „Каталог підприємств та організацій” | 396-00 | | Індивідуальні БД | договірна |
Для ознайомлення Ви можете завантажити "Керівництво користувача додаткового модуля Control" для 3 версії ІС "ЛЕОНОРМ-ІНФОРМ" у форматі DОС (Inform_M_Control.zip),
"Керівництво користувача ЛЕОНОРМ-ІНФОРМ" для 3 версії ІС у форматі PDF (Inform_Start3.pdf) "Керівництво користувача ЛЕОНОРМ-ІНФОРМ" для 2 версії ІС у форматі PDF (Inform_Start.pdf),
"Керівництво користувача для ведення власних баз - додаткового модуля Prof версії 2" у форматі DОС (Inform_Mod_PROF.zip = 1136 Kb),
"Керівництво користувача додаткового модуля COMM нової версії 2.0.8 " у форматі DОС (Inform_Mod_COMM.zip = 1385 Kb) Для ознайомлення Ви можете завантажити "Керівництво користувача додаткового модуля GUARD " у форматі DОС (Inform_M_GUARD.zip), або або
Перейти до On-line підтримки "ЛЕОНОРМ-ІНФОРМ" Перейти до "Інтернет-магазину "ЛЕОНОРМ" |